| 일 | 월 | 화 | 수 | 목 | 금 | 토 |
|---|---|---|---|---|---|---|
| 1 | 2 | 3 | ||||
| 4 | 5 | 6 | 7 | 8 | 9 | 10 |
| 11 | 12 | 13 | 14 | 15 | 16 | 17 |
| 18 | 19 | 20 | 21 | 22 | 23 | 24 |
| 25 | 26 | 27 | 28 | 29 | 30 | 31 |
- 케이스
- 컴퓨터업그레이드
- 조립pc
- 메인보드
- 스마트공장
- 게임
- 모니터수리
- 양산컴퓨터수리
- 컴퓨터조립
- USB복구
- 데이터복구
- 중고컴퓨터수리
- 양산조립컴퓨터
- MES
- 노트북
- 파워서플라이
- 양산조립PC
- 중고컴퓨터판매
- 양산컴퓨터조립
- SSD
- 하드디스크
- 조립컴퓨터
- 컴퓨터수리
- 노트북수리
- 그래픽카드
- 모니터판매
- 스피커
- 모니터
- 하드복구
- 바이러스
- Today
- Total
엠엔디시스템 (시스템개발문의: 055-385-4832)
[엠엔디시스템] 자동차 수리 관리 프로그램 본문
안녕하세요 엠엔디시스템입니다 ~
오늘은 자동차 수리업체에 납품하였었던 관리프로그램을 소개 하려합니다.
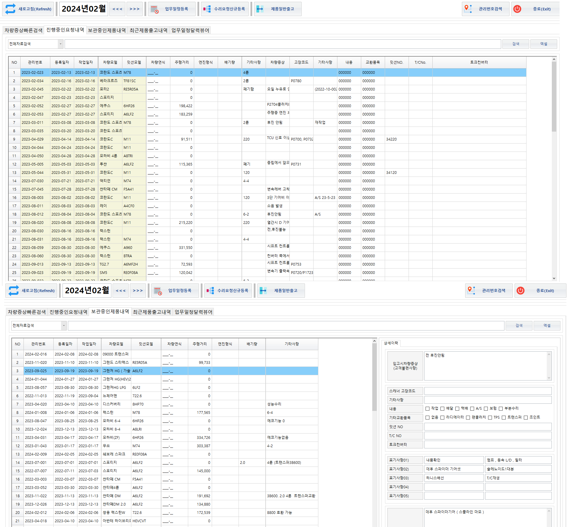
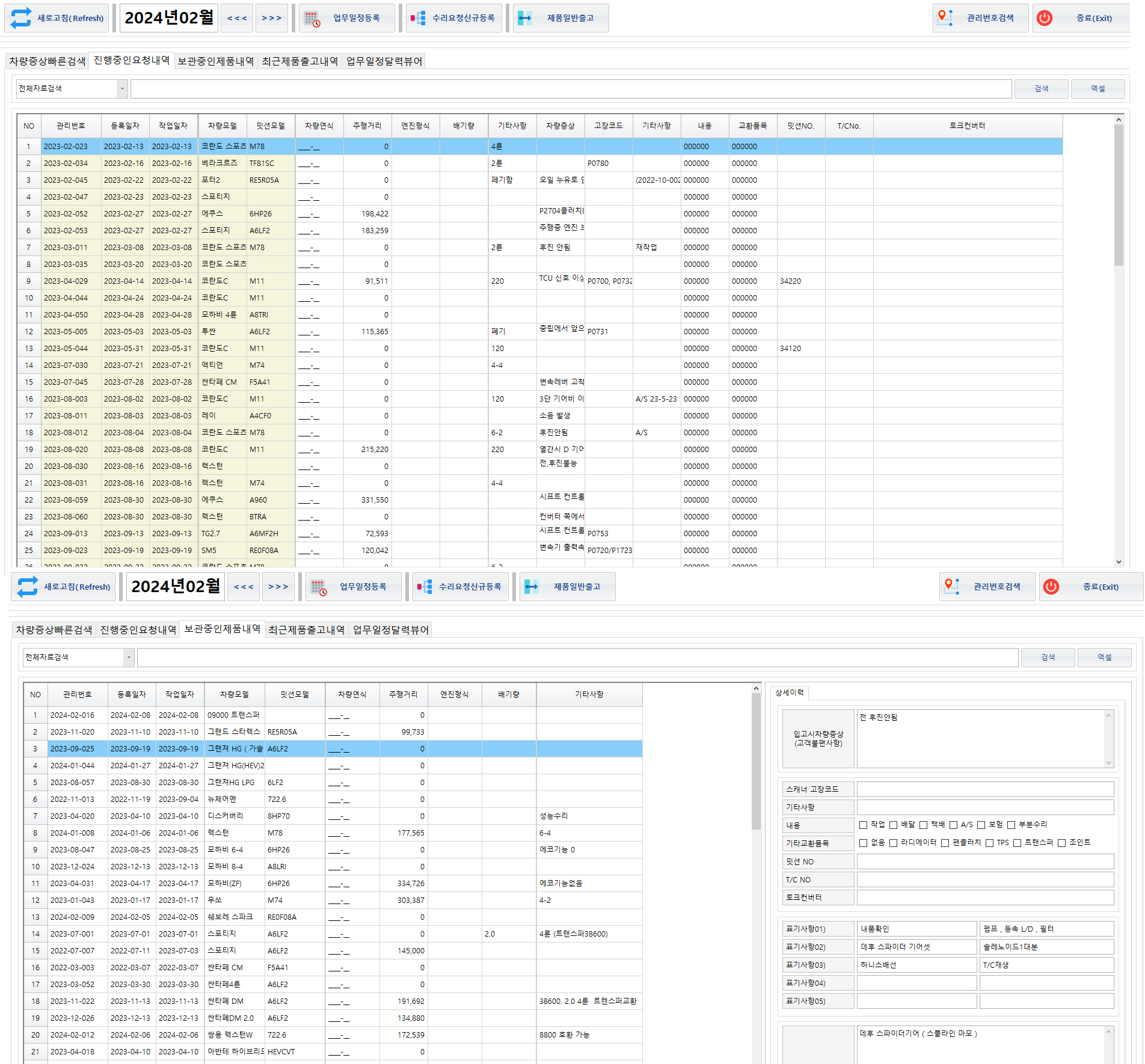
수리요청은 고객이 업체를 방문하거나 사장님께서 다른 거래처의 밋션 및 자동차 수리요청을 방문 또는 유선으로 접수하였었고 1층 사무실에서 수기로 작성하여 1층(차량수리)/3층(밋션수리) 작업자에게 직접 종이를 건내주어 수리요청을 인계하였었습니다.
그렇게 하게되면 수기작성으로 많은 시간이 걸리게 되고 또한 유선 및 구두로 수리요청을 전달하는데 있어 시간이 걸리게 됩니다.
기존 수리 요청서를 기반으로 프로그램을 개발하였고 최대한 사내 기존 프로세스에 맞추어 개발을 진행했습니다.

사무실에서 유선전화또는 방문으로 수리요청이 접수
1. 사무직원이 프로그램에 수리요청 내역을 접수
2. 수리현장에서 접수된 수리내역을 확인
3. 수리후 수리내역에 어떤 증상이 있었고 어떻게 수리하였는지 작성합니다.
이렇게 되면 과거 수리요청내역 상세가 남아있게 되어 누가 언제 어떻게 무엇을 수리하였는지 데이터가 누적되어 추후에 많은 데이터를 볼수있게되고 또한 구두전달 및 수기작성이 사라지게 되어 업무내용 전달을 기존보다 수월하게 할수있게됩니다.

또한 기존 수기작성된 증상표를 프로그램에 입력된 정보를 바탕으로 출력이 가능하게끔 했습니다.



이런식으로 프로그램으로 접수하고 증상 및 수리소견을 작성하고 저장하며 데이터를 남길수 있게됩니다.
추후 수리현장에 실시간 수리진행 모니터링을 구축하고, Web을 추가하여 작업자가 개인 휴대전화로 수리 증상 및 수리 내용을 사진으로 남겨서 저장할수 있게끔 추가로 개발할 예정입니다.
소개한 프로그램이 마음에 드시거나 궁금하신점 있으시면 엠엔디시스템으로 문의 부탁드립니다.
감사합니다
엠엔디시스템
Tel. 055-385-4832
HP. mndsystem.com
Adr. 경상남도 양산시 범구로 25 디온플레이스앤메디 401호
'스마트공장및개발' 카테고리의 다른 글
| 2024년도 스마트공장 수준확인 사업 (0) | 2024.03.11 |
|---|---|
| 공장자동화 전력 모니터링 (0) | 2024.02.22 |
| 2024년 (스마트공방) 소공인 스마트제조 지원강화 사업 모집 공고 (0) | 2024.02.14 |
| 2024년 소공인 스마트제조 지원강화 사업 모집 공고 (0) | 2024.02.07 |
| 전력사용량 모니터링 - 낭비되는 전기 한 눈에 찾는 법 (0) | 2024.02.05 |